Viewing GPU Threads
Once the CUDA kernel starts executing, it will hit the breakpoint planted in the GPU code, as shown in Figure 269.
 
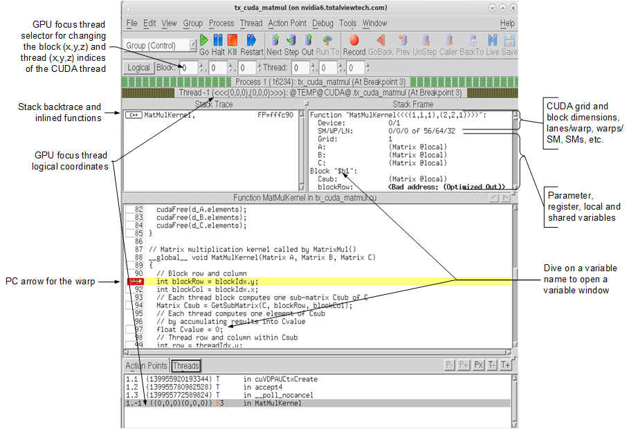
Figure 269, CUDA thread stopped at a breakpoint, focused on GPU thread <<<(0,0,0),(0,0,0)>>>
The logical coordinates of the GPU focus threads are shown in the thread status title bar and the Threads pane. You can use the GPU focus thread selector to change the GPU focus thread. When you change the GPU focus thread, the logical coordinates displayed also change, and the stack trace, stack frame, and source panes are updated to reflect the state of the new GPU focus thread.
The yellow PC arrow in the source pane shows the execution location of the GPU focus thread. The GPU hardware threads, also known as "lanes," execute in parallel so multiple lanes may have the same PC value. The lanes may be part of the same warp (up to 32 maximum threads that are scheduled concurrently), or in different warps.
The stack trace pane shows the stack backtrace and inlined functions. Each stack frame in the stack backtrace represents either the PC location of GPU kernel code, or the expansion of an inlined function. Inlined functions can be nested. The "return PC" of an inlined function is the address of the first instruction following the inline expansion, which is normally within the function containing the inlined-function expansion.
The stack frame pane shows the parameter, register and local variables for the function in the selected stack frame. The variables for the selected GPU kernel code or inlined function expansion are shown.
CUDA Thread IDs and Coordinate Spaces
TotalView gives host threads a positive debugger thread ID and CUDA threads a negative thread ID. In this example, the initial host thread in process "1" is labeled "1.1" and the CUDA thread is labeled "1.-1".
In TotalView, a "CUDA thread" is a CUDA kernel invocation consisting of registers and memory, as well as a "GPU focus thread". Use the "GPU focus selector" to change the physical coordinates of the GPU focus thread.
There are two coordinate spaces. One is the logical coordinate space that is in CUDA terms grid and block indices: <<<(Bx,By,Bz),(Tx,Ty,Tz)>>>. The other is the physical coordinate space that is in hardware terms the device number, streaming multiprocessor (SM) number on the device, warp (WP) number on the SM, and lane (LN) number on the warp.
Any given thread has both a thread index in this 4D physical coordinate space, and a different thread index in the 6D logical coordinate space. These indices are shown in a series of spin boxes in the process window. If the button says “Physical,” the physical thread number is displayed; if “Logical” (Figure 269), the logical number. Pressing this button switches between the two numbering systems, but does not change the actual thread.
 
Figure 270, Logical / physical toggle in the process window
To view a CUDA host thread, select a thread with a positive thread ID in the Threads tab of the process window. To view a CUDA GPU thread, select a thread with a negative thread ID, then use the GPU thread selector to focus on a specific GPU thread. There is one GPU focus thread per CUDA thread, and changing the GPU focus thread affects all windows displaying information for a CUDA thread and all command line interface commands targeting a CUDA thread. In other words, changing the GPU focus thread can change data displayed for a CUDA thread and affect other commands, such as single-stepping.
Note that in all cases, when you select a thread, TotalView automatically switches the stack trace, stack frame and source panes, and Action Points tab to match the selected thread.