Displaying Fortran Module Data
TotalView tries to locate all data associated with a Fortran module and display it all at once. For functions and subroutines defined in a module, TotalView adds the full module data definition to the list of modules displayed in the Stack Frame Pane.
TotalView only displays a module if it contains data. Also, the amount of information that your compiler gives TotalView can restrict what is displayed.
Although a function may use a module, TotalView doesn’t always know if the module was used or what the true names of the variables in the module are. If this happens, either of the following occurs:

Module variables appear as local variables of the subroutine.

A module appears on the list of modules in the Stack Frame Pane that contains (with renaming) only the variables used by the subroutine.
CLI: dprint variable-name |
Alternatively, you can view a list of all the known modules by using the
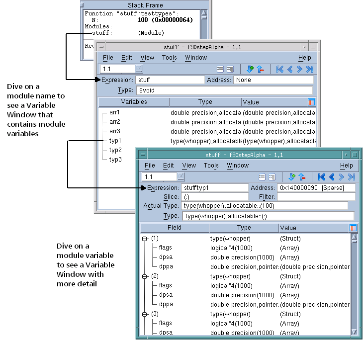
Tools > Fortran Modules command. Because Fortran modules display in a Variable Window, you can dive on an entry to display the actual module data, as shown in
Figure 153.
NOTE: If you are using the SUNPro compiler, TotalView can only display module data if you force TotalView to read the debug information for a file that contains the module definition or a module function. For more information, see
Finding the Source Code for Functions.