In-Product_Help : TotalView Online Help : Program Browser Window
Program Browser Window
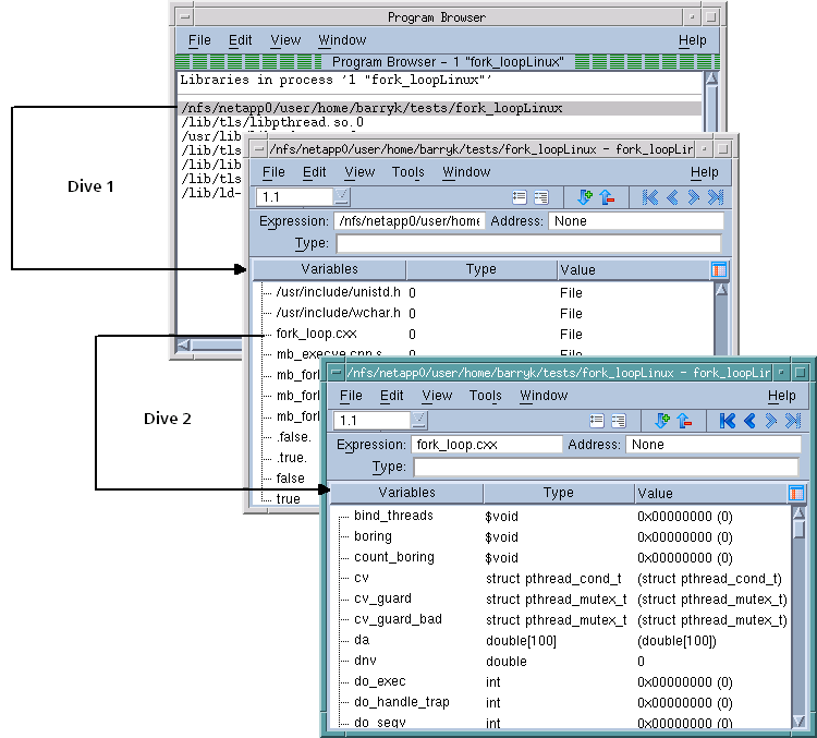
Use this window to examine symbols contained within your program. After you invoke this command, TotalView displays a window containing the libraries and programs that make up your executable. If you dive on any of these, TotalView displays a Variable Window that contains information about the library or program.
 
Figure 111 Program Browser
If you need to see more information about a variable, you can dive on it. In this case, the variable you dove upon replaces the information in the current Variable Window.
If you need to see loader symbols (they are not displayed by default), use the View > Loader Symbols command from within the Variable Window.
If you are examining a complex program with large numbers of subroutines at file scope, often a result of a large number of include files and/or template class expansions, you may experience a performance slowdown. By default, the windows in this view display as much information as possible, including all symbols for all subroutines in a file scope. You can restrict views to initially show only the names of subroutines within a file scope by adding this to your .tvdrc file:
dset TV::recurse_subroutines false
You can then still examine the symbols within a particular subroutine by diving on that subroutine.
related topics